Softbuilder Announces Launch of SB Data Generator 2.2
PARIS, FRANCE, January 10, 2023 /EINPresswire.com/ -- Softbuilder, a leading French software development company, is pleased to announce the availability of SB Data Generator 2.2, the latest version of its powerful test data generation tool.
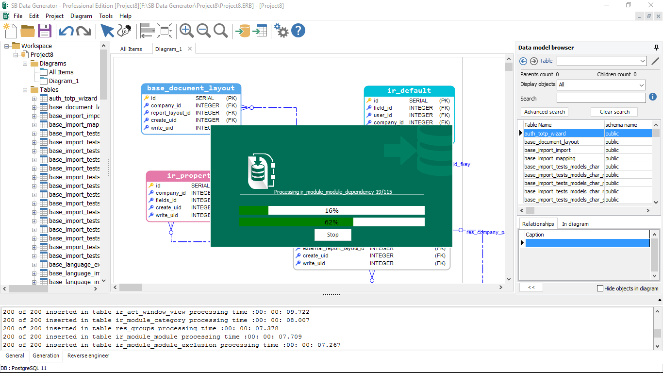
SB Data Generator is a tool that helps users generate and populate databases with realistic test data. This can be useful for testing and debugging software, as well as for simulating real-world scenarios for training or demonstration purposes. By using SB Data Generator, users can quickly and easily create large volumes of data that can be used to test their software and ensure that it is working correctly.
The latest version of SB Data Generator, version 2.2, includes several new features and improvements. One of the main updates is a redesigned diagramming area, which includes rounded corners, highlighted fields, and new color styles to make it easier to visualize metadata and understand the data being generated. In addition, version 2.2 introduces two new relationship line styles on ER diagrams, which allow users to better represent the connections between different data elements. Finally, this version adds support for Oracle 19, expanding the range of databases that can be used with SB Data Generator. Knowing that SB Data Generator now supports the generation of test data for DBMS: Oracle, MS SQL Server, MySQL, PostgreSQL, Firebird, SQLite, Azure SQL Database, Amazon Redshift and Amazon RDS.
"We are thrilled to release this updated version of SB Data Generator," said M. Tadlaoui, CEO and Co-Founder at Softbuilder. "By giving a 360° view of the metadata linked to a column, our customers will be able to understand their database and more easily generate test data that is valid and conforms to the structure and rules of their databases. This can save them time and effort in the testing process, and help them identify any issues or discrepancies more quickly."
About Softbuilder
Softbuilder's products are used by companies of all sizes, including Fortune 500 businesses. The company's R&D team is composed of experienced Salesforce and database specialists with over 25 years of experience in software design, development, and maintenance.
SB Data Generator is a tool that helps users generate and populate databases with realistic test data. This can be useful for testing and debugging software, as well as for simulating real-world scenarios for training or demonstration purposes. By using SB Data Generator, users can quickly and easily create large volumes of data that can be used to test their software and ensure that it is working correctly.
The latest version of SB Data Generator, version 2.2, includes several new features and improvements. One of the main updates is a redesigned diagramming area, which includes rounded corners, highlighted fields, and new color styles to make it easier to visualize metadata and understand the data being generated. In addition, version 2.2 introduces two new relationship line styles on ER diagrams, which allow users to better represent the connections between different data elements. Finally, this version adds support for Oracle 19, expanding the range of databases that can be used with SB Data Generator. Knowing that SB Data Generator now supports the generation of test data for DBMS: Oracle, MS SQL Server, MySQL, PostgreSQL, Firebird, SQLite, Azure SQL Database, Amazon Redshift and Amazon RDS.
"We are thrilled to release this updated version of SB Data Generator," said M. Tadlaoui, CEO and Co-Founder at Softbuilder. "By giving a 360° view of the metadata linked to a column, our customers will be able to understand their database and more easily generate test data that is valid and conforms to the structure and rules of their databases. This can save them time and effort in the testing process, and help them identify any issues or discrepancies more quickly."
About Softbuilder
Softbuilder's products are used by companies of all sizes, including Fortune 500 businesses. The company's R&D team is composed of experienced Salesforce and database specialists with over 25 years of experience in software design, development, and maintenance.
F. Zerga
Softbuilder
+33 9 77 19 52 13
sales@soft-builder.com
Legal Disclaimer:
EIN Presswire provides this news content "as is" without warranty of any kind. We do not accept any responsibility or liability for the accuracy, content, images, videos, licenses, completeness, legality, or reliability of the information contained in this article. If you have any complaints or copyright issues related to this article, kindly contact the author above.
